Understanding Progression

In this section:

Using the Progression subsystem

Users should:

Reference Data and Setup Information is described in Specialist Functions.

The concepts behind constructing progression and completion rules are described in the Progression Rules Overview and the Completion Rules Overview.

Key Terms

To understand the Progression subsystem it is necessary to understand the following key terms. Other Progression terms are explained in the subsystem glossary.

 Progression Outcome

When a student fails a progression rule check, one or more student progression outcomes may result. These may be seen as the 'penalties' for not making academic progress (although some outcomes may be a warning without a 'penalty').

Unit Outcome

A student unit attempt outcome is the mark and/or grade recorded.

Encumbrance

An encumbrance is a restriction on access to services provided by the institution. Academic encumbrances (placing a restriction or requirement on enrolment) may be applied as the outcome of failing a progression rule.

Show Cause

A period during which a student may make a submission to explain his/her failure to make progress. (Where show cause and appeal periods are available, standard practice would be to allow a student to show cause before applying a progression outcome and to appeal after the imposition of the penalty).

Progression Status

The progression status of a student course attempt describes the current progression standing. This is a system status.

Decision Status

This status describes the current state of any progression outcome and may be updated through forms PRGF6700 or PRGF6610.

 

Identifying the Progression structure to best support an institution's practices.

Many academic and/or administrative staff may use the facilities provided by the Progression subsystem in the process of evaluating students' academic progress. A wide range of staff are likely to be involved in the decision-making associated with the configuration of the subsystem and the construction of progression rules. This topic describes some of the concepts underlying progression to assist those staff who will participate in this process. It is assumed that the configuration of the subsystem and the construction of progression rules is to be carried out by specialist progression staff and the detailed coverage of subsystem configuration and progression rules required by those staff is dealt with in other sections of this documentation. (Refer to Specialist Functions and Progression Rules Overview.)

Evaluating progress is done through the creation and application of progression rules, using those means of measuring progress determined as best suited to an institution's needs. Identifying the rules and measures used is one aspect of the current progression practices of an institution that need to be clearly identified to enable the defining of the parameters within which this subsystem will function when implemented. Two other major aspects that require clear identification are the timing of progression measurement within the institution and the consequences for a student of failing to make progress. This process of identifying current progression practices provides institutions with an opportunity to review current practice and implement changes to take advantage of the flexibility provided by Callista's Progression subsystem.

The following scenarios attempt to raise the major issues that should be considered by the range of staff involved in this process. The ways in which the Progression subsystem can support differing structures can then be more clearly understood.

Scenario 1 - University of Callista.

This institution has a single progression review cycle, applying to all students, regardless of course type, faculty or course version. This review cycle is an annual one. The evaluation process begins late in the academic year as the student results (for units studied in that academic year) are being submitted by academic staff. It continues until results are finalised. A student is only evaluated when all of his/her results have been finalised. Amended results (e.g. as the result of special consideration being given) mean the student's progression is re-evaluated and penalties amended. This occurs until the end of January to enable students to re-enrol for the next academic period.

Student progress is evaluated using a set of clearly defined rules. These rules fall into two major categories - those that require a student to maintain a minimum Grade Point Average and those that evaluate unit failures. The rules within each category vary in that they are applied to different faculties (organisational units). The minimum GPA required and the unit failure rules applied by each faculty are published in faculty handbooks.

The penalties associated with the failing of any progression rule are clearly defined (and published) and consistently applied. This university allows a student to appeal against penalties (described in Callista as student progression outcomes) but does not provide any period in which a student can show cause, before the application of a progression outcome. This appeal process follows the imposition of penalties by a progression review committee or its executive officer. Minor breaches of progression rules (that result in a warning to the student) are automatically approved. The faculty progression committee reviews more serious breaches and this committee approves or waives the related outcomes. An appeal might result in the lifting of the outcome or the dismissal of the appeal and the outcome's continued application.

Checklist of requirements identified 

Type of progression calendar required

Year- long

Date on which progression evaluation is to begin

3rd Monday in November

Date on which progression evaluation (an initial evaluation) ends

Last Friday before Christmas

Date on which any changes to student results can result in amendment of a progression penalty.

Last Friday in January

State of a student's results before progress is checked

Must be finalised results

Show Cause Period Available (and length of this period)

None is available

Appeal period available (and length of this period)

An appeal period of 14 days is required.

Other configurations required (e.g. for different faculties)

None

Types of progression rules

3 different types:

Grade Point Average type

Rules to measure unit failures

A combination group to measure both Grade Point Average & Unit Failures

What rules & penalties are required for each faculty?

Some Examples:

A student in the Science faculty must maintain a minimum course GPA of 3.5 - if not the student is warned and on Probation for the next year. No student can fail any of those units from a designated list - failure results in Probation and requirement to repeat the unit. A student who fails both (GPA <3.5 and fails one of the designated units) is suspended.

A student in the Arts faculty is required to maintain a minimum course GPA of 3 and those who don't are warned and placed on probation for the following year. No student can fail a single unit twice - where this happens a student is again placed on probation and must enrol in a specified unit in the following year. A student who fails both of these will be suspended.

 

Because this is a centralised structure the Progression subsystem could be implemented in a similar 'centralised' way. The variation in this structure occurs at the rule application level (i.e. the point at which a progression rule is related to either a course version or a faculty). There is no variation in either the timing of the application or in the outcome to be applied when a rule is failed. These are standard across the whole system.

Therefore the cycle of progression and progression outcomes can be established at higher levels in the progression subsystem and inherited by the rule application level. A single system configuration can be defined (none is required at organisational unit or course version levels). The progression rules can be created (based on consultation with staff across the institution) within three main groups. The progression calendar can be assigned to each of the categories. Each rule can have required progression outcomes (penalties) assigned to it. When the rule applications are established (by linking each required rule to a course version or organisational unit) the timing of the application and the progression outcomes resulting from failure can be inherited from the category and / or rule.

To implement this in Callista:

Configuration

System level only required

Outcome Check Type is FINALISED.

Select Calculate GPA and Appeal indicators.

Calendars

A single year long progression calendar needs to be created and have date alias instances created.

Rule Categories

3 categories with the system rule call codes:

PRG-GPA; PRG-UFAIL; PRG-GPAUFA

Calendar assigned to each category

Rules

Create the required rules within each category. Progression Outcomes (penalties) could be created and assigned to each rule.

Rule Applications.

Rule Applications could link the rule to the Course Version or Org Unit system elements.

The calendar and outcomes are inherited - Calendars from the Rule Category level, Outcomes from the Rule level.

 

Scenario 2 - Progress University.

In this institution the academic staff, teaching each course, carries out the process of evaluating student progression. The timing of this evaluation, the means used to measure progress and the penalties applied when a student fails to make progress may differ between courses. The institution has a broad policy statement regarding progression, but allows the implementation of those general principles to be decided by staff at course level. This process is transparent and consistent (the practices followed at each course level are published for students) but highly decentralised.

For some courses, the student's GPA and unit failure measures are evaluated and a period to show cause is available. In other courses, the student's WAM is the sole measure of progress and those students are able to show cause and appeal (within 14 days) if they are deemed to be making unsatisfactory progress. In some courses offered in 2 semester teaching periods, a student is evaluated at the end of every teaching period. Other courses evaluate their students annually, even where units are offered in semester periods. Some evaluate progress using only finalised student results; some use a mix of recommended and finalised results. Amended results (e.g. as the result of special consideration being given) mean the student's progression is re-evaluated. Where penalties should be amended, this is done to enable students to re-enrol for the next academic period.

Checklist of requirements identified 

Type of progression calendar required

Multiple calendars required - at least one year-long + two semester-length calendars.

Date on which progression evaluation is to begin

A minimum of 3 different starting dates possible (although the year-long and the 2nd semester calendars could begin their progression evaluation on the same date).

Date on which progression evaluation ends

A minimum of 3 different dates possible (although the year-long and the 2nd semester calendars could conclude progression evaluation on the same date).

Date on which any changes to student results can result in amendment of a progression penalty.

Variable depending on course version. Set to allow a student to re-enrol if a penalty can be lifted.

State of a student's results before progress is checked

Variable depending on course version. Can include recommended result for some courses; all must be finalised results for other courses.

Show Cause Period Available (and length of this period)

Variable - must be available for some courses (14 days)

Appeal period available (and length of this period)

Variable - an appeal period of 14 days is required for some courses.

Other configurations required (e.g. for different faculties)

Configuration differs between Course Versions, so the subsystem must allow for this.

Types of progression rules

Range of different types:

Grade Point Average type.
Rules to measure unit failures.
A combination group to measure both Grade Point Average & Unit Failures.
Weighted Average Mark rules.
A combination group to measure both Weighted Average Mark & Unit Failures.

What rules & penalties does each course version require?

Wide variation of rules and outcomes between courses.

 

This highly de-centralised structure for evaluating progression must rely much less on the inheritance of progression calendars and outcomes, than Callista University can. This structure must allow for wide variation in the means used to measure progression, the timing of evaluation and the consequences of not making progress. In this university, each course could have a different progression 'system', so the Progression subsystem must be configured to allow this wide variety of approaches.

This means configuration settings need to be defined at the system and course version levels. Configuration settings at the organisational unit level may also be applicable, where the set of courses offered by a single organisational unit have the same configuration requirements.

Many of the required progression rules may be created within the five identified categories, creating a 'pool' of generally available rules able to be linked to different courses. However there may be some that can be created at rule application level as they are only required for a single course. The rule application level (where a rule is linked to a course version) is the logical point at which the progression calendars and required progression outcomes (penalties) would be assigned in this institution. Calendars and outcomes are generally specific to a course, so inheritance from another level (a rule category for instance) is not the most logical structure in this case. New course versions offered could have the progression calendars and outcomes created and/or assigned as part of the process of creating a new course structure.

To implement this in Callista:

Configuration: Multi-level configuration required.

System level configuration:

Must select Show Cause and Appeal indicators to allow the configuration of these periods at any other level.

Org Unit Configuration:

Can be defined where the courses within an org unit require the same configuration. Those courses can inherit the settings from this configuration level (and the configuration needs to be defined only once).

Course Version Configuration:

Must be defined where there are differences between courses offered by the same org unit, or where no applicable org unit configuration exists and settings required differ from those at system level

Calendars:

Multiple calendars required - e.g. at least 1 year length calendar and 2 semester length calendars.

Multiple date aliases (and instances of each) are required where the timing of progression (using the same calendars) is to be configured differently for different courses.

For example progression rules are applied each semester for Course A and Course B, but Course B starts the application of rules 1 week later than Course A. This situation requires 2 start date aliases.

Rule Categories:

Multiple rule categories required. Some possible system rule call codes:

PRG-GPA

PRG-UFAIL

PRG-GPAUFA

PRG-WAM

PRG-WAMUFA

 

Rules

General application rules could be constructed, where there is a set of common rules used across a number of courses.

Those distinct rules required for a single course, could be constructed as 'specific-application' rules, to apply only to that course.

 

Rule Applications.

For each course version, link any required general application rules, construct any 'specific-application' rules, and assign the appropriate calendars and outcomes.

Inheritance of calendars & outcomes plays no role in this structure - all calendars and outcomes are assigned at the application level, not inherited from another level in the hierarchy.

 

 

Implementation tasks are detailed in the Specialist Functions, Progression and Completion Rules overviews. It is assumed that these tasks are to be carried out by specialist staff and that these specialist staff will maintain the subsystem. The major implementation tasks are -

To establish the configuration and cycle (calendars and dates) under which progression is to function

To construct the progression rules and progression outcomes to be used

To create progression rule applications through linking calendars/rule/outcomes to the required 'system element' (e.g. course version)

To construct completion rules to be used in evaluating student completion.

Subsequent use of the subsystem then operates within those established structures.

Using the Progression subsystem

Processing students, as a group, is the most efficient way to complete many of the tasks performed using the Progression subsystem and both jobs and forms provide this bulk processing capability for major progression tasks. Where required, it is also possible to carry out the same tasks on an individual basis for a single student course attempt (described in Processing a Student Course Attempt manually).

Subsequent topics describe these tasks in sequence. Commonly this cycle of tasks will be repeated throughout the period of progression evaluation, as not all student course attempts will be ready to be evaluated in the first processing cycle. Additionally, some student course attempts may require re-evaluation because an applicable unit attempt result has been updated or existing advanced standing details have been modified. Either of these changes (after an initial rule check has been done for a student course attempt in the progression period) initiates the system creation of a progression ToDo record for that student. These ToDo records in turn trigger the re-evaluation.

Note in the following discussion, the use of the general term 'student' refers to a student course attempt. An individual student may have more than one course attempt. The processes of the progression subsystem apply to a single student course attempt.

Progression statuses are system statuses which are updated as the result of progression rule evaluation, the availability of a show cause period and the approval of progression outcomes added to a student course attempt.

 

Applying the progression rules

prgpic9.gif

The initial processing task is to apply progression rules to all those student course attempts that are ready to be checked. This is done through the job PRGJ6100 (Apply Progression Rules). This job should be scheduled to run at regular intervals throughout the progression evaluation period. Job parameters should be used to process students in the most appropriate way for an institution. For instance the job may be scheduled to run consecutively, with a different organisational unit parameter setting. This processing of students in groups based on organisational unit, may be a useful way to produce exception reports appropriate to different progression review panels in the institution.

Generally this process would not require parameter settings to limit processing to a particular progression period. The relevant progression period/s are determined based on the structure established when the progression subsystem was configured and calendars set up. Those student course attempts that require evaluation within this period (and are ready to be tested, based on the configuration applicable) are identified and each applicable rule is tested.

The exception report can list either those who failed rules or all tested students (a parameter selection). The default setting lists only those who fail a progression rule. Where required the report from a previous running of the job can be reproduced with this setting reversed.

This report describes, for each student course attempt and rule tested, the outcome of the rule check and the action taken as a result. It also provides a summary of the number of students tested and the numbers who fail progression rules. It can be used in preparation for progression review panel meetings. For example from this report staff can identify those students whose lack of progress is so severe that the panel may require additional information on which to base a decision about recommended progression outcomes (such as producing an academic history).

Example:
Against STUDENT ID 99ABC (who passed all tested rules) the message 'All tested rules were passed' is reported
Against STUDENT ID 99DEF (who failed a progression rule) the message 'Rule(s) were failed. The following recommended outcomes were added.' is reported.
Against STUDENT ID 99GHI (who failed a progression rule) the message ''Rule(s) were failed. The following automatically approved outcomes will be applied.' is reported.

The result of this process will be a group of students who are making progress (and continue to have a progression status of GOODSTAND such as Student 99ABC) and a group who are not (e.g. Students 99DEF & 99GHI). This process creates one or more student progression outcomes for those students in the second group.

The students who have failed one or more progression rules may require further action, depending on the settings associated with the outcome added to the student course attempt. Some progression outcomes may be set to apply automatically to the student - that is the student progression outcome is created with a decision status of APPROVED. It will be applied when the job PRGJ6800 is subsequently run, without any further action required (unless a decision is taken to reverse this outcome).

Where a Show Cause period is allowed (through the configuration applicable to a student) the Show Cause expiry date is derived and the student will have a progression status of SHOWCAUSE. Where there is no available show cause period, the progression status reflects the approved outcome (e.g. SUSPENDED). (Where an appeal period is available, the Appeal expiry date is derived but the progression status reflects the approved outcome or the availability of a show cause period.)

The second group is those who've failed more serious progression rules with associated outcomes that are not set to apply automatically. Student progression outcomes of this type are created with a PENDING decision status. These require further action before they can be applied. A student in this group would have a progression status of UNDCONSID. Student 99DEF is from this group.

Reviewing Student Progression Outcomes added after failing a progression rule

The next task is that those who have pending outcomes, after the application of rules, be reviewed and a decision made to either approve or waive that outcome. The form PRGF6700 - Maintain Progression Outcome Decision is used to both assist this process and record the final decision, for multiple students.

In this form student course attempts with pending progression outcomes can be retrieved based on criteria entered by the user. The criteria options include organisational unit, progression period, course type, course code, location and attendance mode.

To assist the decision-making process, a recommended decision (Approve or Waive) is selected for each outcome. Details of the rule application and the resulting outcome under consideration can be viewed using overlay screens. The recommended decision can be accepted or altered as required.

When each record has been reviewed and the agreed decision status set, all records can be updated through the use of the Process command button. Those that have outcomes approved may have their progression status updated. This can be to SHOWCAUSE where configuration applicable to the student allows a show cause period and it has not expired. Where show cause is not available it updates to a status that reflects this outcome, unless a more severe approved outcome already exists for this student course attempt. Those where the outcome was waived will have their progression status restored to its previous setting (where no other outcomes are pending or active the status becomes GOODSTAND).

Example:

The decision is made (and recorded in this form) to approve the recommended suspension for Student ID 99DEF (as part of approving or waiving outcomes for a larger group of students). This student is allowed a period in which to show cause, so her progression status becomes SHOWCAUSE, until the expiry of that period (calculated as being 14 days after this outcome was approved).

Recording a decision on a Show Cause submission

The viewing and recording of show cause details must be done for an individual student progression outcome, through form PRGF6610 (accessed via PRGF6600, where the student course attempt is retrieved). Use this form to override the derived expiry date for this show cause period if required (for example where the derived period allowed is too short for the student to be able to make a submission). It is also used to record both that the student made a submission and the decision reached on that submission.

Where the submission is dismissed, this approved outcome can now be applied (either immediately using the Apply command button on this form or as part of a batch applied through the next run of the job PRGJ6800). The student's progression status will update from SHOWCAUSE to the relevant status for the outcome.

Example:

Student ID 99DEF made a submission within the allowed show cause period, but the review panel dismissed it. The decision to dismiss the submission was recorded on the system (but the outcome was not manually applied). Student ID 99DEF's progression status automatically updated to SUSPENSION. The outcome will be applied when PRGJ6800 is next run.

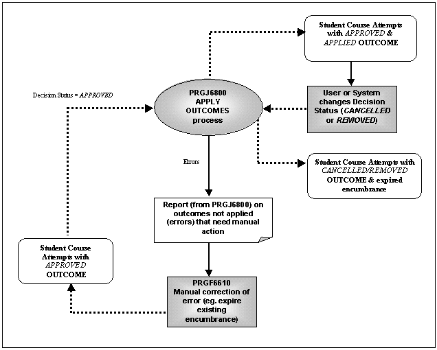
Applying student progression outcomes

The next major task required is the application of approved outcomes. This is done through scheduling the job PRGJ6800 - Apply Progression Outcomes.

prgpic10.gif

This job should be scheduled as a regular nightly job. It will apply all APPROVED outcomes that do not yet have an applied date set. The type of outcome being applied determines the action taken (for example whether a person encumbrance is created and whether the student course attempt is discontinued). This is described in the documentation for the job. Where possible (and relevant) an Expiry Date for the outcome (and any associated encumbrance) is derived.

Some progression outcomes (and their associated encumbrances) cannot have a duration/duration type specified and therefore cannot have a derived expiry date. These are outcomes with a system type of EXCLUSION, EXPULSION or NOPENALTY. An outcome of this sort must be manually expired.

This job checks for the existence of a show cause and/or appeal period that may delay the application of this outcome. This occurs where the configuration settings do not allow an outcome to be applied before a show cause and/or appeal. If a relevant period is currently available to the student, the job does not apply the outcome. Instead that student record remains as an APPROVED progression outcome to be applied subsequently, after the show cause or appeal period is completed. These periods are considered completed when either the student's submission has been dismissed and that decision has been recorded or when the expiry date of the period has passed without any submission being made.

The exception report produced can be used to identify those outcomes that could not be applied. The cause of these errors is described in an explanatory message. The most common cause of errors is where the process attempts to apply an outcome with associated encumbrance effects that clash with an existing outcome for the same student. The process resolves some clashes by expiring the existing encumbrance then applying the new. Those that cannot be resolved are not applied and are reported as errors. These outcomes remain as APPROVED and the clash must be resolved manually. In reviewing the errors and determining subsequent action, the possible actions that may be taken are to expire the existing outcome (and then apply the new) or to waive the new outcome and allow the existing outcome to remain in force. Both can be done through form PRGF6610 (navigate to this form from PRGF6600 after retrieving the required student course attempt).

Clashing Encumbrance Effects:

Existing Progression Outcome with this Encumbrance Effect

Clashes when attempt made to apply an outcome with this Encumbrance Effect:

Resolved or Blocked?

Exclude from a course

Exclude from course, course group or suspend from course

Blocked/ new outcome not applied

Exclude from a course group

Exclude from a course or another course group

Blocked/ new outcome not applied

Suspended from course

Exclude from a course or course group

Resolved/ existing outcome expired

Required to enrol in nominated unit/s

Restricted to specified credit points or attendance type

Suspended from course

Blocked / new outcome not applied

Restricted enrolment to a specified attendance type

Restricted to specified credit points or attendance type

Suspended from course

Blocked / new outcome not applied

Required enrolment in nominated unit/s

Exclude from course or course group

Resolved/ existing outcome expired

Restricted enrolment to => number of credit points

Restricted to specified credit points or attendance type

Blocked / new outcome not applied

Restricted enrolment to =< number of credit points

Restricted to specified credit points or attendance type

Blocked / new outcome not applied

 

This job also lifts an encumbrance and/ or discontinuation from a student where a previously applied progression outcome has been cancelled.

Recording the decision on a student Appeal

The viewing and recording of appeal details must be done for an individual student progression outcome, through form PRGF6610 (accessed via PRGF6600, where the student course attempt is retrieved). Use this form to override the derived expiry date for this appeal if required (for example where the derived period allowed is too short for the student to prepare an appeal). It is also used to record both that the student did appeal and the decision reached after the appeal was heard. The standard (and default configuration) would be for an appeal period to occur after a progression outcome has been applied. The following explanation assumes that this is the case.

Where the appeal is dismissed, this applied outcome remains in force. The student's progression status remains set to the relevant status for the outcome.

Where the appeal is upheld, the decision status for the outcome must be set to CANCELLED. The student's progression status reverts to the status that applied before this outcome was approved (GOODSTAND unless another approved outcome exists). The outcome can be lifted immediately by using the Apply command button on the form, or it will be lifted in the subsequent running of the job PRGJ6800.

Processing a Student Course Attempt manually.

Forms PRGF6600 and PRGF6610 are used to perform all of these processes manually, for a single Student Course Attempt. The processes function in the same way as when run using the jobs and bulk form, but act on a single record.

Changing the decision status of an approved &/or applied outcome

There may be circumstances where the decision is made to revoke an already approved progression outcome. This can be done for a single student, using form PRGF6610 (accessed through PRGF6600). A progression outcome that has been approved but not yet applied can have the Decision Status reset to PENDING or WAIVED. An outcome that is reset to pending will be re-presented whenever the bulk approval form (PRGF6700) is used to retrieve records awaiting a decision. Waiving the outcome means it will not be re-presented for consideration.

An outcome that has been both approved and applied must have the Decision Status set to CANCELLED. The subsequent running of PRGJ6800 processes this cancelled decision status and lifts associated encumbrances.

Manually expiring an applied outcome

Some outcomes cannot have an expiry date derived (as they have no duration values) and must be expired using form PRGF6610. Entering an expiry date against the progression outcome (rather than the method described above where the decision status is altered) would usually be the better method. The decision status then accurately reflects the decisions that were made in relation to this student progression outcome - it was not cancelled, it has expired.

This method can also be used to expire an existing outcome to allow the application of another incompatible outcome.

Creating a progression outcome unrelated to a rule failure.

Non-rule related outcomes are created in form PRGF6610, accessed from PRGF6600 using the Manual Outcome navigation button. The situations that prompt the application of a progression outcome unrelated to progression rule failure will vary from institution to institution. Academic encumbrances can only be applied through the progression subsystem. Where an encumbrance of this type is required (but unrelated to failing a progression rule) this method can be used to apply one.

Once created, these outcomes can be updated and applied either in these forms or through the bulk processes described above.

Course Completion & Graduation Eligibility

Completion rules can be created for unit sets, course stages and course versions. The progression subsystem provides a means to evaluate a student course attempt against all three completion rules. This is done through the form PRGF9030 - Inquire on Student Completion.

This form allows rule checking to be run in standard mode - testing whether a student has completed requirements. It can also be run in predictive mode based on both current enrolled and already completed units. The result of the rule check displays on the form.

This can be used as one of the measures on which an institution can base its decision to classify a student course attempt as complete. This testing of completion rules does not automatically flag the Student Course (or Unit Set) Attempt as complete. The process of setting the Completed indicator (on ENRF3252) against a Unit Set should follow the testing of a Unit Set completion rule, where a student satisfies the academic requirements of that unit set.

To mark a student course attempt as complete, the Rqrmnts Complete indicator must be set in PRGF4170, after an institution's has determined that academic requirements and other obligations have been satisfied. The setting of this indicator marks the student eligible to graduate from that course version.

Last Modified on 29 September, 1999